• 8506066707
  • Home
  • About Us
    • Profile
    • Accreditation
    • General Information
  • Our services
    • ISO 9001 certification
    • ISO 14001 certification
    • ISO 45001 certification
    • ISO 20000 certification
    • ISO 22000 certification
    • ISO 27701 certification
    • ISO 22301 certification
    • ISO 27001 certification
    • ISO 50001 certification
    • ISO 13485 certification
    • CE-Marking
  • Client
  • Contact us
Menu
  • Home
  • About Us
    • Profile
    • Accreditation
    • General Information
  • Our services
    • ISO 9001 certification
    • ISO 14001 certification
    • ISO 45001 certification
    • ISO 20000 certification
    • ISO 22000 certification
    • ISO 27701 certification
    • ISO 22301 certification
    • ISO 27001 certification
    • ISO 50001 certification
    • ISO 13485 certification
    • CE-Marking
  • Client
  • Contact us

General Information

A. Application Form
B. Certificate Agreement
C. Customer Satisfaction
D. Procedures for Complaints / Appeals / Feedback
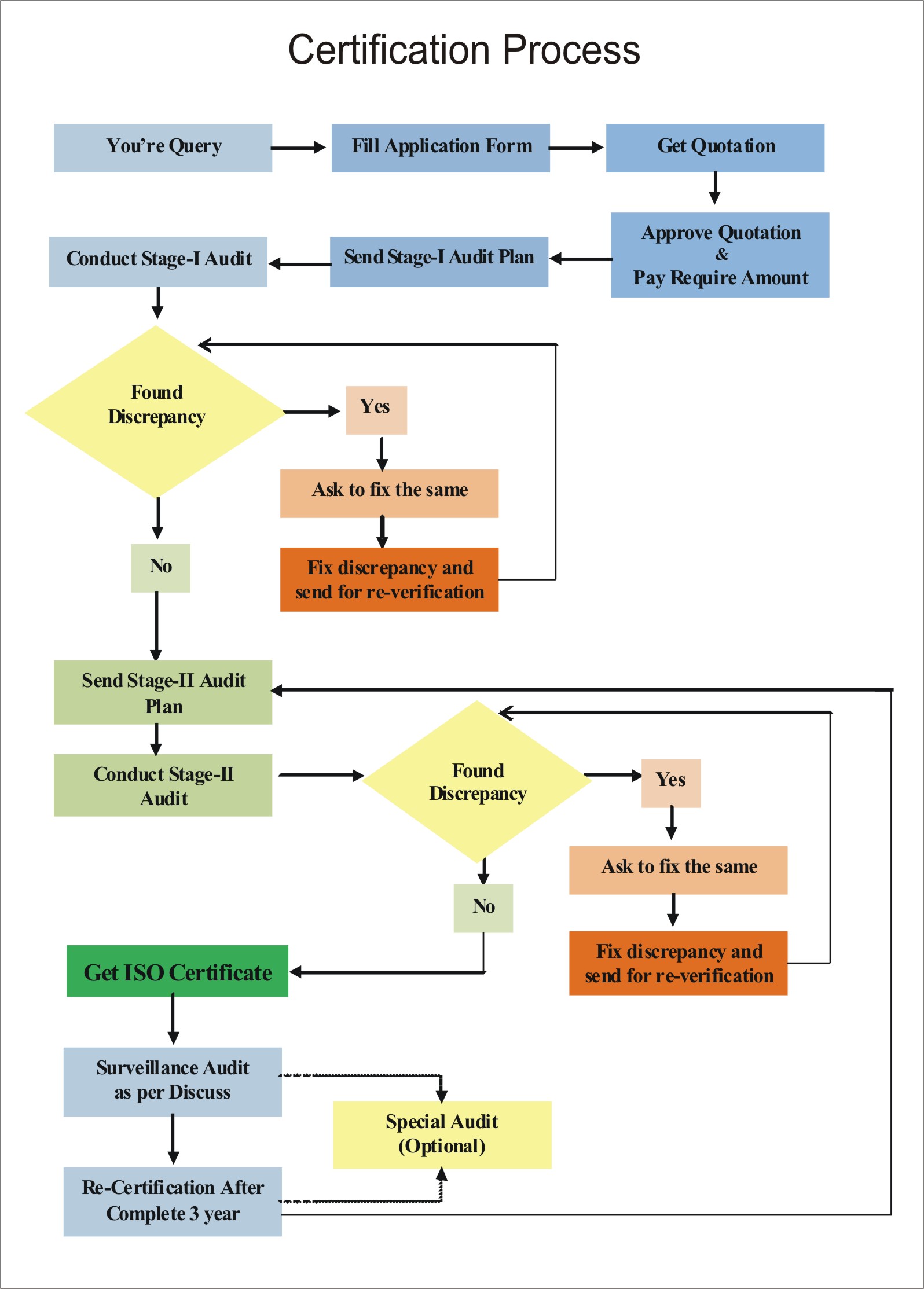
E. Certification Process
F. Information on request
G. General Conditions
H. Frequently Asked Questions (FAQ)
I.1 Regulations for the use of the Logo (Accredited Standards)
I.2 Regulations for the use of the Logo (Un-Accredited Standards)
J. Procedure for Follow-up, Grant or Renew…
K. Policy on Covid-19

  • ADDRESS: 2nd Floor, Aman Market, Narela Mandi, Delhi-110040
  • admin@qehs.in
  • +91 8506066707
Services We Provide
  • ISO 9001 certification
  • ISO 14001 Certification
  • ISO 45001 Certification
  • ISO 22000 Certification
  • ISO 20000 Certification
  • ISO 27001 Certification
  • ISO 50001 Certification
  • ISO 13485 Certification
  • CE Marking
Get in Touch

Get in Touch